EmDash : CloudFlare veut remplacer WordPress
jeu, 02/04/2026 - 21:26
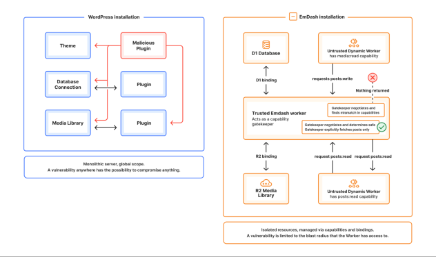
WordPress fait tourner 40 % du web, mais son architecture est aujourd'hui aux limites des possibilités dixit Cloudlfare. Aujourd’hui, 96 % des vulnérabilités de sécurité de WordPress proviennent des plugins. EmDash a été conçu pour remplacer le modèle historique de WordPress par une stack moderne, sécurisée et AI native. L'éditeur annonce EmDash qui se veut le successeur à Wordpress mais mieux sécurisé et plus moderne.
Là encore, les agents IA sont intervenus pour bâtir un CMS de 0. Il aura fallu 2 mois de travail pour reconstruire Wordpress, dans les premières builds. Il est écrit en TypeScript. Il est serverless mais il peut s'exécuter sur votre hardware ou toute autre plateforme. Les plugins tournent dans des sandbox pour garantir la sécurité. Ils s'exécutent sur Dynamic Workers de Cloudflare. Derrière EmDash, nous trouvons Astro, un framework web orienté contenu web. Le CMS est open source, sous licence MIT. L'éditeur annonce une compatibilité avec WordPress.

Pour le moment, le projet est à peine lancé en version 0.1.0.
Parmi ses principales fonctionnalités :
- Sécurité cloisonnée : contrairement aux plugins WordPress, les plugins EmDash s’exécutent dans des environnements isolés via des Dynamic Workers sandboxés. Ils ne peuvent effectuer que les actions explicitement autorisées lors de l’installation, ce qui résout de fait la crise de sécurité des plugins.
- Conçu pour l’ère de l’IA : EmDash intègre un serveur Model Context Protocol (MCP) natif ainsi que des Agent Skills, permettant aux agents IA de gérer du contenu, migrer des bases de données et écrire du code de manière programmatique.
- Monétisation native : la plateforme inclut nativement la prise en charge du x402 (Payment Required), permettant aux créateurs de facturer aux agents IA l’accès à leur contenu à la demande.
- Scale-to-zero : EmDash offre des gains de performance massifs et réduit fortement les coûts d’hébergement grâce à une mise à l’échelle jusqu’à zéro en période d’inactivité.
L'approche serverless est intéressante car WordPress exige une installation, une administration et un serveur ou une instance. EmDash doit, théoriquement, monter en charge bien plus facilement et proprement.
Côté front, nous trouvons :
- Pages : les pages sont générées par Astro
- Layout : structure HTML
- Composants : pour composer l'UI de son site
- Styles : CSS ou Tailwind
Le CMS supporte les agents, propose une CLI et un serveur MCP par défaut. Un outil de migration des sites WordPress est disponible. A voir la qualité de l'importation.

